[Legacy] Data synchronization
1. Purpose
Enable customers to automatically replicate Anduin’s source-of-truth data tables into their own Snowflake data warehouse, which can serve as either a backup data source or a centralized hub for dispatching data to various downstream systems.

2. Key Benefits & Features
- Seamless, automated data sync between Anduin and Snowflake
- Preserve Snowflake as the customer’s central data hub—no fragmented data movement
- Comprehensive schema coverage with full relational context, including:
- IDM client (investor)
- Associated IDM investment entity
- Associated IDM profile
- Associated IDM document
- Fund
- Associated fund close
- Associated subscription and its data
3. Target Personas
- Any FundSub or IDM customers who use Snowflake as their data warehouse
- Especially beneficial for firms with complex and high volume data
4. Prerequisites
4.1 Third party app requirements
- Authentication: Only OAuth and Key Pair authentication methods are currently supported. Customers should be aware of which method they plan to use.
- Credentials: Customers need to provide valid Snowflake credentials. Required parameters vary by authentication type.
- Permission and role: To successfully run the integration, certain permissions need to be granted in Snowflake
- Anduin Table Usage: This integration will create and populate data tables in the customer’s Snowflake environment. Modifying these tables directly is not recommended, as it may break compatibility with automated syncing.
4.2 Anduin app requirements
- IDM & Fund access - the user must either:
- Have admin access to their IDM and intended funds, or
- Know a team member with admin access who can grant the necessary permissions during setup
❓If the expected integration involves only IDM
- IDM firm ID: Customers should already receive their IDM firm ID
❓If the expected integration involves only FundSub
- Standard subscription data: Data points that should remain consistent across all customer funds
- Data: Identify the list of data points customers want to retrieve that represents their standard portion
- Export templates: depending on the exchanged data points, the corresponding export templates will be recommended
- Anduin Standard Alias (ASA): make sure that all funds are mapped with asa.
- Custom Template: The template should be named
Anduin Snowflake integration - standard data
. Ensure all funds are mapped to that template.
- Non-standard subscription data: Represents the difference between all data points and the standard portion. Skip if customers only care about the standard portion
- Export templates: Must use a self-service export template, ensure that either customers or Anduin create a self-service template named
Anduin Snowflake integration - non standard data
in all of their funds that represent the non standard portion in each fund
- Export templates: Must use a self-service export template, ensure that either customers or Anduin create a self-service template named
❓If the expected integration involves both IDM & FundSub
- IDM firm ID: Customers should already receive their IDM firm ID
- Standard subscription data: Data points that should remain consistent across all customer funds
- Data: Identify the list of data points customers want to retrieve that represents their standard portion
- Export templates: depending on the exchanged data points, the corresponding export templates will be recommended
- Anduin Standard Alias (ASA): make sure that all funds are mapped with asa.
- Custom Template: The template should be named
Anduin Snowflake integration - standard data
. Ensure all funds are mapped to that template.
- Non-standard subscription data: Represents the difference between all data points and the standard portion. Skip if customers only care about the standard portion
- Export templates: Must use a self-service export template, ensure that either customers or Anduin create a self-service template named
Anduin Snowflake integration - non standard data
in all of their funds that represent the non standard portion in each fund
- Export templates: Must use a self-service export template, ensure that either customers or Anduin create a self-service template named
- Linkage - IDM and Funds: All participating funds must be linked to the customer's IDM instance
5. Pre-Setup Checklist
Task | Owner | Note | Anduin guide |
---|---|---|---|
Snowflake Oauth credentials | Customer | Consulted by Anduin | LINK |
Snowflake Key Pair credentials | Customer | Consulted by Anduin | LINK |
Snowflake permission and role | Customer | Consulted by Anduin | LINK |
Snowflake best practice | Customer | Consulted by Anduin | This integration will create and populate data tables in the customer’s Snowflake environment. Modifying these tables directly is not recommended, as it may break compatibility with automated syncing. |
IDM and Fund permission | Customer | Consulted by Anduin | |
Standard subscription data & template | Customer | Consulted by Anduin | |
Non standard subscription data & template | Customer | Consulted by Anduin | |
IDM Firm ID | Customer | Consulted by Anduin | Embedded in the url. |
Linkage - IDM & Funds | Anduin |
6. Internal Step-By-Step Rollout Guide
6.1 Grant access to the Integration Hub
- Customers need to contact their Implementation manager to ensure they have access to the Integration Hub and this integration
6.2 Locate the solution
- In the Browse tab of the Integration Hub, the customer can locate the Snowflake (Oauth) or Snowflake (Key Pair Auth) solution, depending on customer’s authentication method of choice

6.3 Install the solution
- Step 1: Click Install to begin setup

-
Step 2: Name the Integration
- Recommend a clear and descriptive name (e.g., “Snowflake integration - Fund Alpha” or “By John Smith”)
- Click Next: Link to Anduin objects
-
Step 3: Grant integration permission to customer’s intended objects (IDM and Funds)
- Step 3.1: A list of accessible Anduin objects (e.g., IDM, Funds) will appear
- Step 3.2: Click Open next to your IDM and intended funds

- Step 3.3: In the permission module, find the integration name and click Add

- Step 3.4: Return to the Integration Hub - the IDM and funds should now show a “Linked” tag

If the target IDM and funds are not listed, there are 2 options
- Customer needs to be added with admin role for that IDM and connected funds, then return to the step 3.2. Customer should be able to see the target fund there
- Customer requests their team member who has admin role in the IDM and funds to perform step 3.3 using Settings > Integrations in the IDM and FundSub app and they can continue with step 3.4
6.4 Configure the solution
- The customer may rename the integration or proceed as-is

- Enter Snowflake credentials and speciy warehouse and database in their Snowflake

-
IDM and FundSub configuration
- IDM
- Enable the IDM toggle to sync Anduin IDM data.
- Specify Anduin IDM firm as the source by entering the Anduin IDM firm ID
- FundSub
- Enable the FundSub toggle to sync Anduin FundSub data. All of their funds will be automatically configured when this is enabled.
- Define the subscription status that should trigger a data push to Snowflake. Multiple statuses are supported.
- Data Mapping Template: To enable data syncing, they’ll need to select a template that defines which data points are exchanged in the ANDUIN_FUNDSUB_INTEGRATION_ORDER_STANDARD table. They can choose from:
- ~~Customer Standard Template: Anduin-defined standard data points per organization (currently not yet available).~~
- Anduin Default Template (ASA): Universal standard data points used across all customers. If using this option, we need to ensure that all required ASA fields are mapped to their funds.
- Custom Template: A reusable, Anduin-built template that works across customer funds. If choosing this option, we need to ensure correct mapping and naming of that template.
- Additional Data Capture: In addition to standard data, we’ll also capture fund-specific fields in a separate table: ANDUIN_FUNDSUB_INTEGRATION_ORDER_NON_STANDARD
- If they do not need to capture non-standard data, no action is required.
- If they do want to include this data, we need to ensure everything is set up properly.
- IDM

6.5 Validate the solution
Once configuration is complete:
-
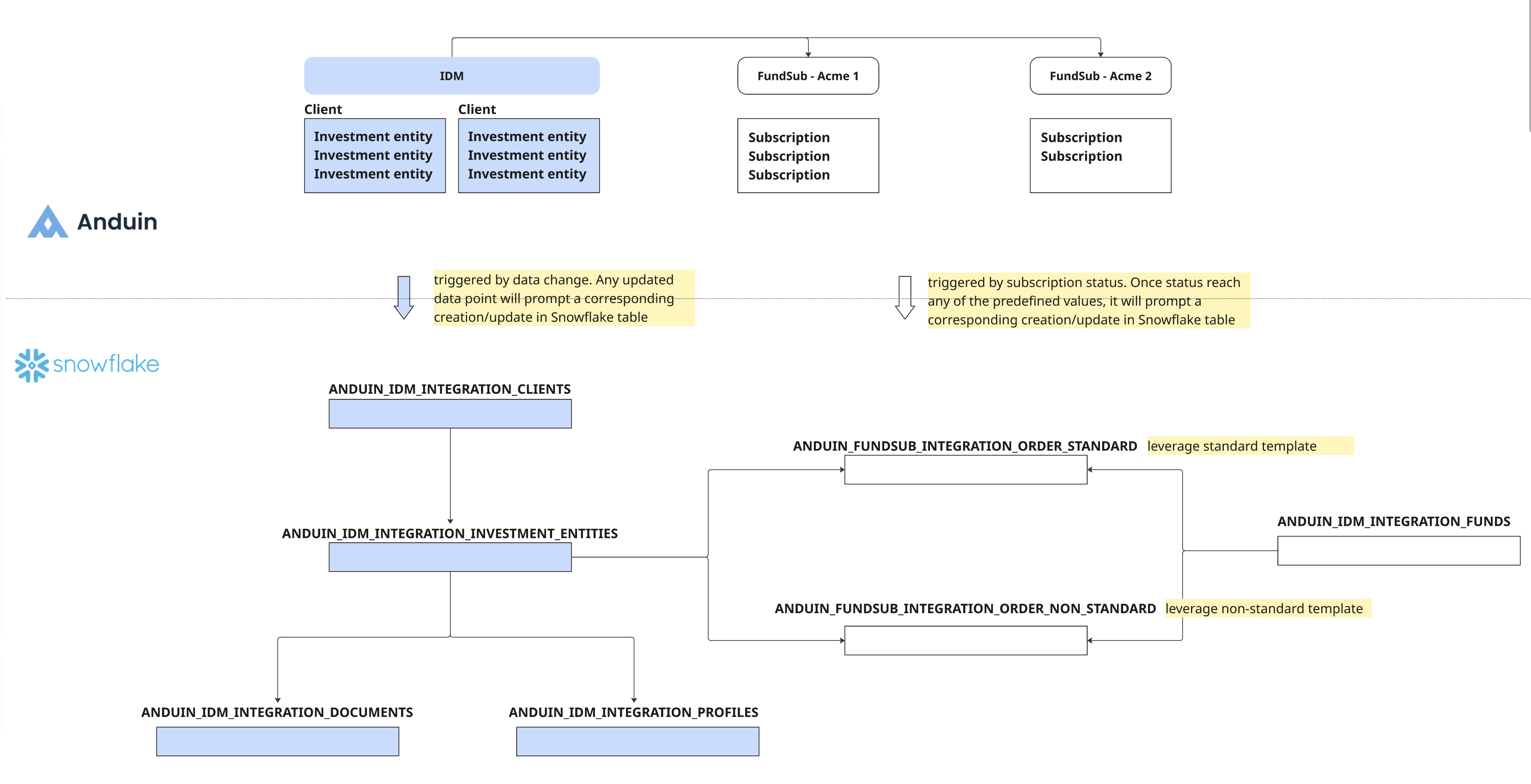
The customer should observe the below schema is created in their Snowflake
- They will only see blue tables if only IDM is selected
- They will only see white tables if only FundSub is selected
- They will see both if IDM and FundSub are selected

- Existing data will also be pushed and created in relevant tables in their Snowflake
- Once the trigger occurs in Anduin, they will see new record is created or existing record is updated in the corresponding data table in Snowflake
If the automation works end-to-end, the setup is successfully validated.
Updated 25 days ago